Como configurar a logo no sistema
Última atualização: 12 de Setembro de 2025 às 15:51
Na impressão dos documentos é possível colocar a logomarca do emitente para deixar o documento com a cara da sua empresa.
Veja como configurar a imagem para que saia na impressão do documento.
No menu lateral esquerdo, clique na opção Configurações e então clique em Configurações do Sistema, conforme mostra a imagem abaixo.
Depois disso clique em Escolher Arquivo, conforme apontado na imagem abaixo.

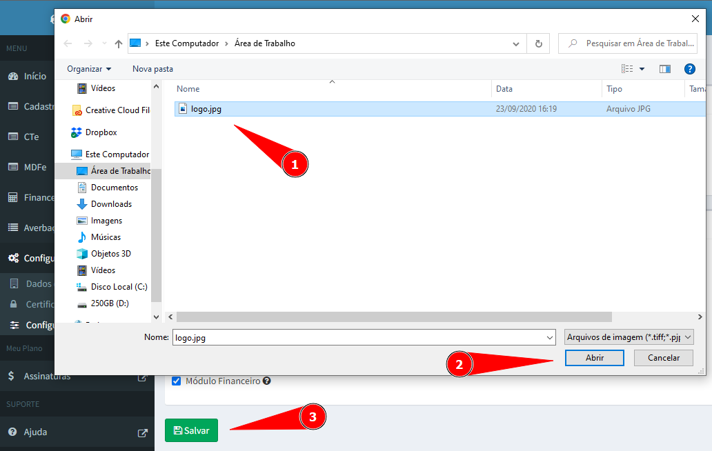
Ao clicar em Escolher Arquivo vai abrir uma janela do seu computador para selecionar o arquivo da imagem da logo. Basta selecionar o arquivo e clicar em Abrir, conforme destacado na imagem abaixo. Depois disso, só clicar em Salvar.
Lembrando que o formato da imagem deve ser JPG ou JPEG.

Feita essa configuração, sempre que imprimir um documento a logo da sua empresa irá aparecer na parte de "Informações do Emitente".
Caso tenha alguma dúvida na configuração da logo, entre em contato com nosso suporte, através do WhatsApp.